When I run show status like 'Con%' it shows the number of connections, which is 9972 and constantly growing. Is this an active number of connections or connections made in total?
9 Answers
According to the docs, it means the total number throughout history:
ConnectionsThe number of connection attempts (successful or not) to the MySQL server.
You can see the number of active connections either through the Threads_connected status variable:
Threads_connectedThe number of currently open connections.
mysql> show status where `variable_name` = 'Threads_connected';
+-------------------+-------+
| Variable_name | Value |
+-------------------+-------+
| Threads_connected | 4 |
+-------------------+-------+
1 row in set (0.00 sec)
... or through the show processlist command:
mysql> show processlist;
+----+------+-----------------+--------+---------+------+-------+------------------+
| Id | User | Host | db | Command | Time | State | Info |
+----+------+-----------------+--------+---------+------+-------+------------------+
| 3 | root | localhost | webapp | Query | 0 | NULL | show processlist |
| 5 | root | localhost:61704 | webapp | Sleep | 208 | | NULL |
| 6 | root | localhost:61705 | webapp | Sleep | 208 | | NULL |
| 7 | root | localhost:61706 | webapp | Sleep | 208 | | NULL |
+----+------+-----------------+--------+---------+------+-------+------------------+
4 rows in set (0.00 sec)
-
Does a connection represent a user? So if there are 200 users on a page that makes database queries will be 200 connections? – Diego Queiroz Nov 21 '19 at 12:05
-
Yes, can someone clarify it. I too have same question. Also, does these variables reset after every MySQL Services restart or after Server reboot ? – LonelyRogue Jan 24 '20 at 18:18
-
@Diego Queiroz It's not that simple. If the developer both paid close attention and if there's only 1 database that needs to be connected to per user, then yes, each of these will be a user. But it's possible there are other utilities running or backup services that will also need to connect. – Ryan Shillington Jun 02 '20 at 20:50
-
@LonelyRogue Yes, after the server restarts, every connection needs to reconnect. Many programs/libraries will auto-connect so the # of connections might fill up quickly without explicitly doing anything. But MySQL won't keep any old connections after a restart. – Ryan Shillington Jun 02 '20 at 20:52
-
mysql -e "SHOW STATUS WHERE `variable_name` = 'Threads_connected';" -bash: variable_name: command not found ERROR 1064 (42000) at line 1: You have an error in your SQL syntax; check the manual that corresponds to your MariaDB server version for the right syntax to use near '= 'Threads_connected'' at line 1 – xpredo Sep 09 '20 at 14:29
SHOW STATUS WHERE `variable_name` = 'Threads_connected';
This will show you all the open connections.
- 8,554
- 3
- 27
- 38
-
mysql -e "SHOW STATUS WHERE `variable_name` = 'Threads_connected';" -bash: variable_name: command not found ERROR 1064 (42000) at line 1: You have an error in your SQL syntax; check the manual that corresponds to your MariaDB server version for the right syntax to use near '= 'Threads_connected'' at line 1 – xpredo Sep 09 '20 at 14:29
You can also do
SHOW STATUS WHERE `variable_name` = 'Max_used_connections';
- 16,580
- 17
- 88
- 94
- 2,463
- 1
- 18
- 8
-
1
-
Shouldn't max_user_connections [refer](https://dev.mysql.com/doc/refman/8.0/en/server-system-variables.html#sysvar_max_user_connections) to the maximum number of user allowed to connect to the database at the same time? This reports the fixed variable of mysql, not an actual operative value. – Fed C Sep 28 '22 at 10:30
This is the total number of connections to the server till now. To find current conection status you can use
mysqladmin -u -p extended-status | grep -wi 'threads_connected\|threads_running' | awk '{ print $2,$4}'
This will show you:
Threads_connected 12
Threads_running 1
Threads_connected: Number of connections
Threads_running: connections currently running some sql
- 244,495
- 58
- 464
- 504
- 729
- 10
- 12
To see a more complete list you can run:
show session status;
or
show global status;
See this link to better understand the usage.
If you want to know details about the database you can run:
status;
- 4,246
- 1
- 31
- 34
In order to check the maximum allowed connections, you can run the following query:
SHOW VARIABLES LIKE "max_connections";
To check the number of active connections, you can run the following query:
SHOW VARIABLES LIKE "max_used_connections";
Hope it helps.
- 143
- 1
- 8
-
4`SHOW VARIABLES LIKE "max_used_connections";` returned `Empty set (0.00 sec)` but SHOW STATUS WHERE `variable_name` = 'Max_used_connections'; with "`" around "variable_name" worked – Markus Jul 08 '20 at 16:24
-
-
2max_used_connections shows the maximum number of connections used since the database started not the current active connections. Source: https://dev.mysql.com/doc/refman/8.0/en/server-status-variables.html#statvar_Max_used_connections – Marcelo Lacerda Sep 20 '21 at 11:11
As per doc http://dev.mysql.com/doc/refman/5.0/en/server-status-variables.html#statvar_Connections
Connections
The number of connection attempts (successful or not) to the MySQL server.
- 197
- 6
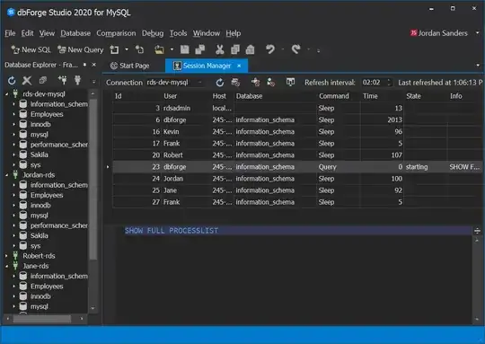
A GUI solutions of MySQL queries:
If someone wants to show all active connection without any MySQL code, then you can use Session Manager in dbForge Studio:
Simply, open Database > Session Manager in the upper menu, and you'll see all active connections:

It will do the same thing that is done by these MySQL commands:
show full processlist;
SELECT * FROM information_schema.PROCESSLIST p;
SELECT * FROM performance_schema.threads t;
- 474
- 2
- 5
- 15
It should be the current number of active connections. Run the command processlist to make sure.
URL for reference: http://www.devdaily.com/blog/post/mysql/how-show-open-database-connections-mysql
EDIT: Number of DB connections opened Please take a look here, the actual number of threads (connections) are described here!
-
2I've found the reference links useful. For example, `show status like '%onn%';` is a very useful query. – viddik13 Oct 09 '16 at 21:37
-
2
-
From https://dev.mysql.com/doc/refman/8.0/en/server-status-variables.html#statvar_Connections: "The number of connection attempts (successful or not) to the MySQL server". It is NOT the number of active connections. – PYB Nov 14 '19 at 14:47
-
All sorts of connect stats, Aborted_connects, Connections are cumulative. Max_used_connections is the high water mark, Threads_connected is current, but show processlist gives id values as well as what is going on. – mckenzm Jan 27 '22 at 01:00